万里汇(WorldFirst)账户B2C电商使用教程
KM123跨境电商
29186
万里汇(WorldFirst)是蚂蚁集团旗下品牌,自2004年于英国伦敦成立以来,始终致力于为全球中小企业提供更优质的跨境收付兑服务。2019年加入蚂蚁集团后,我们为中国卖家提供更加本地化的服务,凭借跨境金融领域的全球生态合作网络,为我们的客户提供更加丰富的产品解决方案与资金安全保障。
全球电商,一站收付
- 开户、收款0费用
- 提款费率 0.3% 封顶
- 付款最快 1 分钟内到账
- 汇率透明 0 汇损
注册指引
点击下方链接开始注册:
立即注册万里汇账户Shoplazza如何获取店铺token
第一步 - 登录Shoplazza后台
登录Shoplazza后台,【店铺管理】页面点击【创建店铺】-【前往店铺】;

第二步 - 管理私有应用 选择收款人
在左侧菜单栏中选择【应用】-【管理私有应用】;

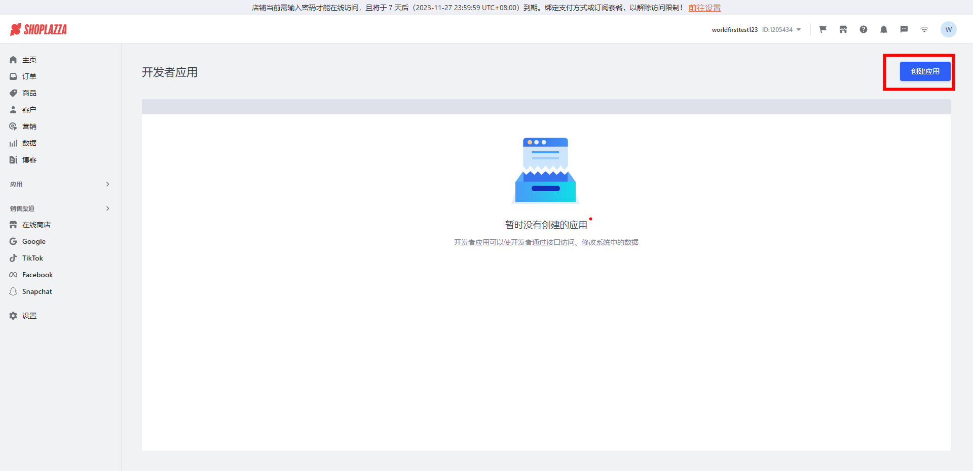
第三步 - 创建应用
选择【创建应用】,按下述内容填写后点击【保存】;

【应用名称填写】请填写WF - ShoplazzaAPI;
【开发者邮箱】请填写worldfirst2023@service.worldfirst.com;【订单权限】请选择【读取】;
*注:【订单权限】务必选择为【读取】,允许万里汇获取网站的订单数据作为跨境结汇材料,该选项仅读取订单数据,不会对网站数据进行变更。

丨第四步 - 获取Token
复制【Token】到万里汇【店铺token】页面。
