万里汇(WorldFirst)账户B2C电商使用教程

作者头像 KM123跨境电商
2023-06-07 15:47
29186

万里汇(WorldFirst)是蚂蚁集团旗下品牌,自2004年于英国伦敦成立以来,始终致力于为全球中小企业提供更优质的跨境收付兑服务。2019年加入蚂蚁集团后,我们为中国卖家提供更加本地化的服务,凭借跨境金融领域的全球生态合作网络,为我们的客户提供更加丰富的产品解决方案与资金安全保障。

全球电商,一站收付

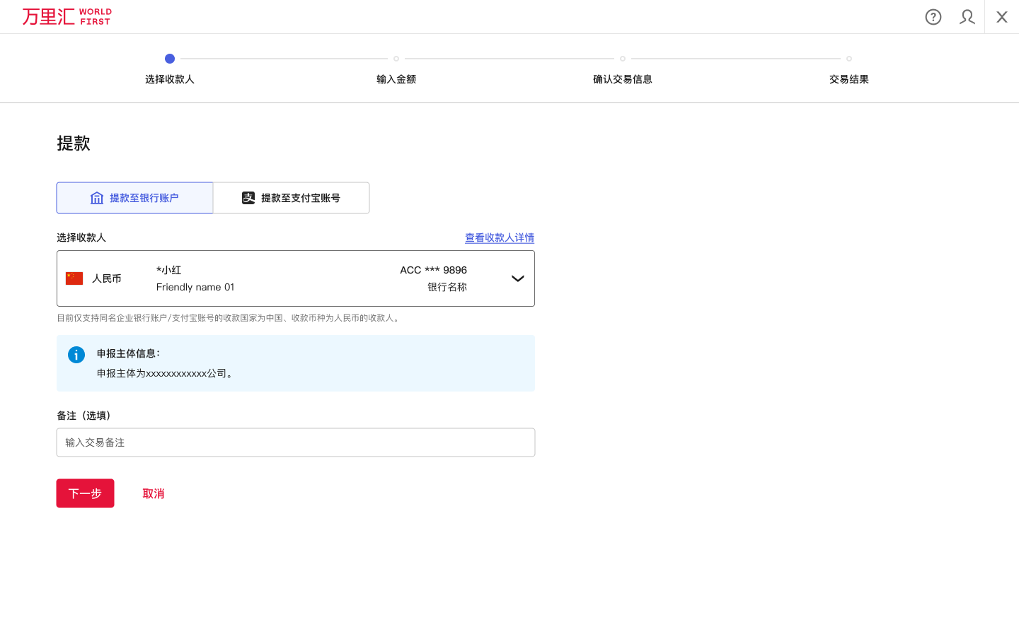
  • 开户、收款0费用
  • 提款费率 0.3% 封顶
  • 付款最快 1 分钟内到账
  • 汇率透明 0 汇损

注册指引

点击下方链接开始注册:

立即注册万里汇账户

Amazon北美站-美元收款账户绑定指南 

 第 1 步 - 登录后台【存款方式】页面

 登录Amazon美国站点后台,点击右上角菜单栏【设置】 → 【账户信息】,跳转页面后点击中间付款信息板块中的【存款方式】(建议您可以将Amazon后台系统语言设置为中文,便于后续操作);

万里汇(WorldFirst)账户使用教程

第 2 步 - 添加新的存款方式

 在【存款方式】页面,点击【添加新的存款方式】;

万里汇(WorldFirst)账户使用教程

 

 

第 3 步 - 选择站点

选择您要添加银行存款方式的站点,美国站点请选择【Amazon.com】,点击【添加】;  

万里汇(WorldFirst)账户使用教程

 

第 4 步 - 填写收款账户信息 

如下图所示填写所需信息;  

万里汇(WorldFirst)账户免费注册教程

万里汇(WorldFirst)账户免费注册教程

第 5 步 - 完成绑定 

填写完毕后,若您之前已在Amazon后台添加过美元收款账号,则需要在【识别您的银行账户】中,根据提示的尾号,填写对应的银行账号,随后点击【设置存款方式】,即可完成;  

若您之前没有在Amazon后台添加过美元收款账号,则直接点击【设置存款方式】,完成绑定操作;  

万里汇(WorldFirst)账户免费注册教程

第 6 步 - 查看绑定详情 

请登录万里汇(WorldFirst),查阅您的美元账号详情  

点击左侧菜单栏中【店铺管理】;  

万里汇(WorldFirst)账户免费注册教程

选择对应店铺并点击【详情】;  

万里汇(WorldFirst)账户免费注册教程

点击【查看账户详情】即可查看【收款账户详情】;  

万里汇(WorldFirst)账户免费注册教程